Como Instalar o CloudPanel
O CloudPanel é uma ferramenta de gerenciamento de servidores baseada na nuvem que vem ganhando destaque no cenário atual da infraestrutura de TI. Com o crescimento exponencial das demandas por soluções eficientes e escaláveis, essa plataforma se apresenta como uma opção viável e acessível, especialmente para administradores recém-chegados ao setor. Sua interface intuitiva e funcionalidades robustas facilitam consideravelmente a administração de servidores, permitindo aos usuários focarem em atividades mais estratégicas.
Uma das principais vantagens do CloudPanel é sua simplicidade de uso. Diferentemente de outras ferramentas no mercado que requerem um conhecimento técnico avançado, o CloudPanel foi projetado para ser amigável até mesmo para aqueles com pouca experiência. Ele oferece uma configuração inicial rápida e processos automatizados que reduzem a complexidade das tarefas rotineiras de gerenciamento.
Além disso, o CloudPanel destaca-se pela sua flexibilidade e compatibilidade com diversas tecnologias populares, como NGINX, MySQL, NodeJS e PHP. Isso garante que os administradores possam gerir uma ampla gama de aplicações e serviços de maneira eficiente. A integração com essas tecnologias permite um gerenciamento otimizado, melhorando a performance e a segurança dos servidores.
Em termos de segurança, o CloudPanel oferece uma série de recursos que protegem os dados e as operações dos servidores. Com atualizações automáticas e backups regulares, a plataforma assegura que o ambiente de TI esteja sempre protegido contra ameaças e falhas. A gestão centralizada também facilita o monitoramento contínuo, permitindo a identificação precoce de possíveis problemas.
Por fim, o CloudPanel se diferencia por seu modelo baseado na nuvem, que oferece escalabilidade sob demanda. Isso é particularmente benéfico para empresas em crescimento que necessitam ajustar rapidamente seus recursos de TI. Com uma estrutura de custos flexível, a plataforma permite que as organizações paguem apenas pelo que utilizam, otimizando o investimento em tecnologia.
Neste post, faremos um tour completo pelo Cloud Panel, que incluirá o tutorial de instalação, a explicação da interface web e a criação do primeiro site.
Principais benfícios
- Gratuito;
- Fácil de usar;
- Open Source;
- Carregamento de páginas extremamente rápido — até 250 vezes mais rápido;
- Certificados SSL/TLS gratuitos;
- Integração com o Cloudflare;
- Pronto para uso em poucos minutos;
- Suporta todas as principais plataformas de nuvem;
- Suporte para as arquiteturas x86 e ARM;
Instalação e Configuração Inicial
Instalar e configurar o CloudPanel é um processo direto, projetado para facilitar a administração de servidores para iniciantes e profissionais. Antes de iniciar a instalação, é fundamental garantir que seu ambiente de servidor atende aos requisitos mínimos de sistema e pré-requisitos de software.
Pré-Requisitos
Sistemas operacionais
- Ubuntu 24.04 (Noble Numbat);
- Ubuntu 22.04 (Jammy Jellyfish);
- Debian 12 (Bookworm);
- Debian 11 (Bullseye);
Arquiteturas
- X86;
- ARM64;
Hardware
- 1 Núcleo de processamento;
- 2 GB de Ram;
- 10 GB de Armazenamento;
O CloudPanel suporta apenas máquinas virtuais, sem suporte para contêineres Linux como lxc, lxd, openvz ou outros.
Todos os sites criados no CloudPanel precisam de um domínio apontado para o endereço do servidor. Para acessar qualquer site criado com o CloudPanel, é necessário criar um registro no servidor DNS para cada site, seja na infraestrutura local ou na nuvem
Tecnologias utilizadas
O CloudPanel utiliza várias tecnologias para garantir que o carregamento das páginas seja extremamente rápido e que o sistema esteja pronto para uso assim que a instalação for concluída. Abaixo, listamos as versões de bancos de dados, servidores web, sistemas de cache, entre outros componentes utilizados pelo CloudPanel em cada sistema operacional.
Ubutu 24.04 LTSUbutu 22.04 LTSDebian 12 LTSDebian 11 LTS
| Serviços | Versão | Adicionais |
|---|---|---|
| NGINX | 1.26 | HTTP3 com módulo PageSpeed |
| MySQL | 8.0 | |
| MariaDB | 10.11, 11.4 | |
| PHP | 7.1-8.4 | |
| Redis | 7 | |
| ProFTPD | 1.3 | |
| NodeJS | 12, 14, 16, 18, 20, 22 | Versões LTS |
| Python | 3.12 | |
| Varnish Cache | 7.5 |
| Serviços | Versão | Adicionais |
|---|---|---|
| NGINX | 1.21 | HTTP3 com módulo PageSpeed |
| MySQL | 8.0 | |
| MariaDB | 10.6, 10.11, 11.4 | |
| PHP | 7.1-8.4 | |
| Redis | 6 | |
| ProFTPD | 1.3 | |
| NodeJS | 12, 14, 16, 18, 20, 22 | Versões LTS |
| Python | 3.10 | |
| Varnish Cache | 7.1 |
| Serviços | Versão | Adicionais |
|---|---|---|
| NGINX | 1.26 | HTTP3 com módulo PageSpeed |
| MySQL | 8.0 | |
| MariaDB | 10.11, 11.4 | |
| PHP | 7.1-8.4 | |
| Redis | 7 | |
| ProFTPD | 1.3 | |
| NodeJS | 12, 14, 16, 18, 20, 22 | Versões LTS |
| Python | 3.11 | |
| Varnish Cache | 7.5 |
| Serviços | Versão | Adicionais |
|---|---|---|
| NGINX | 1.21 | HTTP3 com módulo PageSpeed |
| MySQL | 5.7, 8.0 | |
| MariaDB | 10.6, 10.11, 11.4 | |
| PHP | 7.1-8.4 | |
| Redis | 6 | |
| ProFTPD | 1.3 | |
| NodeJS | 12, 14, 16, 18, 20, 22 | Versões LTS |
| Python | 3.9 | |
| Varnish Cache | 7.1 |
O passo a passo para a instalação do CloudPanel
Primeiro, precisamos fazer o login no servidor Linux via SSH. Para isso, utilizaremos o comando abaixo:
ssh root@SeuIpLembre-se de substituir "SeuIp" no comando acima pelo IP do servidor Linux onde a instalação será realizada.
Agora, é hora de atualizar o seu servidor e instalar os pacotes necessários para o download do script de instalação que utilizaremos a seguir. Para isso, usaremos o comando abaixo:
sudo apt update && sudo apt -y upgrade && sudo apt -y install curl wgetO comando acima funciona somente nos sistemas operacionais suportados nativamente pelo CloudPanel.

Após este processo, prosseguiremos com a instalação do CloudPanel. A documentação oficial oferece um script de instalação para cada sistema operacional e permite que você escolha o banco de dados a ser utilizado. Selecione abaixo de acordo com suas preferências:
Ubuntu 24.04 LTSUbuntu 22.04 LTSDebian 12 LTSDebian 11 LTSMySQL 8.0MariaDB 11.4MariaDB 10.11
url -sS https://installer.cloudpanel.io/ce/v2/install.sh -o install.sh; \
echo "a3ba69a8102345127b4ae0e28cfe89daca675cbc63cd39225133cdd2fa02ad36 install.sh" | \
sha256sum -c && sudo bash install.shcurl -sS https://installer.cloudpanel.io/ce/v2/install.sh -o install.sh; \
echo "a3ba69a8102345127b4ae0e28cfe89daca675cbc63cd39225133cdd2fa02ad36 install.sh" | \
sha256sum -c && sudo DB_ENGINE=MARIADB_11.4 bash install.shcurl -sS https://installer.cloudpanel.io/ce/v2/install.sh -o install.sh; \
echo "a3ba69a8102345127b4ae0e28cfe89daca675cbc63cd39225133cdd2fa02ad36 install.sh" | \
sha256sum -c && sudo DB_ENGINE=MARIADB_10.11 bash install.shMySQL 8.0MariaDB 11.4MariaDB 10.11MariaDB 10.6
curl -sS https://installer.cloudpanel.io/ce/v2/install.sh -o install.sh; \
echo "a3ba69a8102345127b4ae0e28cfe89daca675cbc63cd39225133cdd2fa02ad36 install.sh" | \
sha256sum -c && sudo bash install.shcurl -sS https://installer.cloudpanel.io/ce/v2/install.sh -o install.sh; \
echo "a3ba69a8102345127b4ae0e28cfe89daca675cbc63cd39225133cdd2fa02ad36 install.sh" | \
sha256sum -c && sudo DB_ENGINE=MARIADB_11.4 bash install.shcurl -sS https://installer.cloudpanel.io/ce/v2/install.sh -o install.sh; \
echo "a3ba69a8102345127b4ae0e28cfe89daca675cbc63cd39225133cdd2fa02ad36 install.sh" | \
sha256sum -c && sudo DB_ENGINE=MARIADB_10.11 bash install.shcurl -sS https://installer.cloudpanel.io/ce/v2/install.sh -o install.sh; \
echo "a3ba69a8102345127b4ae0e28cfe89daca675cbc63cd39225133cdd2fa02ad36 install.sh" | \
sha256sum -c && sudo DB_ENGINE=MARIADB_10.6 bash install.shMySQL 8.0MariaDB 11.4MariaDB 10.11
curl -sS https://installer.cloudpanel.io/ce/v2/install.sh -o install.sh; \
echo "a3ba69a8102345127b4ae0e28cfe89daca675cbc63cd39225133cdd2fa02ad36 install.sh" | \
sha256sum -c && sudo bash install.shcurl -sS https://installer.cloudpanel.io/ce/v2/install.sh -o install.sh; \
echo "a3ba69a8102345127b4ae0e28cfe89daca675cbc63cd39225133cdd2fa02ad36 install.sh" | \
sha256sum -c && sudo bash install.shcurl -sS https://installer.cloudpanel.io/ce/v2/install.sh -o install.sh; \
echo "a3ba69a8102345127b4ae0e28cfe89daca675cbc63cd39225133cdd2fa02ad36 install.sh" | \
sha256sum -c && sudo DB_ENGINE=MARIADB_10.11 bash install.shMySQL 8.0MySQL 5.7MariaDB 11.4MariaDB 10.11MariaDB 10.6
curl -sS https://installer.cloudpanel.io/ce/v2/install.sh -o install.sh; \
echo "a3ba69a8102345127b4ae0e28cfe89daca675cbc63cd39225133cdd2fa02ad36 install.sh" | \
sha256sum -c && sudo bash install.shcurl -sS https://installer.cloudpanel.io/ce/v2/install.sh -o install.sh; \
echo "a3ba69a8102345127b4ae0e28cfe89daca675cbc63cd39225133cdd2fa02ad36 install.sh" | \
sha256sum -c && sudo DB_ENGINE=MYSQL_5.7 bash install.shcurl -sS https://installer.cloudpanel.io/ce/v2/install.sh -o install.sh; \
echo "a3ba69a8102345127b4ae0e28cfe89daca675cbc63cd39225133cdd2fa02ad36 install.sh" | \
sha256sum -c && sudo DB_ENGINE=MARIADB_11.4 bash install.shcurl -sS https://installer.cloudpanel.io/ce/v2/install.sh -o install.sh; \
echo "a3ba69a8102345127b4ae0e28cfe89daca675cbc63cd39225133cdd2fa02ad36 install.sh" | \
sha256sum -c && sudo DB_ENGINE=MARIADB_10.11 bash install.shhcurl -sS https://installer.cloudpanel.io/ce/v2/install.sh -o install.sh; \
echo "a3ba69a8102345127b4ae0e28cfe89daca675cbc63cd39225133cdd2fa02ad36 install.sh" | \
sha256sum -c && sudo DB_ENGINE=MARIADB_10.6 bash install.shApós escolher o sistema operacional e o banco de dados que serão utilizados com o CloudPanel, copie o comando acima e cole-o no seu terminal. Após a conclusão da instalação, acesse o painel de administração do CloudPanel através do endereço IP do seu servidor, seguido pela porta 8443.
https://seu-ip:8443Após chegar a esta tela, você verá um aviso de alerta de risco no seu navegador. Isso ocorre porque ainda não temos um certificado SSL válido na instalação. Para ignorar o aviso e continuar, clique em "Avançado":

Em seguida, clique em "Aceitar o risco e continuar":

Após isso, chegaremos a tela de configuração onde escolheremos o nome de usuário e-mail senha e fuso horário basta preencher o campos e clicar em "Create User" para prosseguir:
Dica: No final da página, antes de prosseguir, você pode alterar o idioma para Português. Se você já avançou, não se preocupe; é possível mudar o idioma posteriormente.

Com esses passos, o CloudPanel estará instalado e pronto para uso.
Interface do Usuário: Navegação e Funcionalidades Básicas
A interface do usuário do CloudPanel é projetada para ser intuitiva e acessível, mesmo para iniciantes em infraestrutura de servidores. O centro da experiência é o dashboard. Agora, faremos um tour completo pela interface do CloudPanel.
Painel de controle
Para acessar o dashboard do CloudPanel, clique na aba "Painel de Controle", conforme demonstrado na imagem abaixo:

O painel de controle do CloudPanel oferece uma visão geral das métricas e do status do servidor. Nele, é possível visualizar informações críticas, como o uso de CPU, memória e armazenamento, além de receber notificações importantes sobre atualizações ou problemas:

Gerenciamento de Sites
Na aba "Sites", teremos a lista dos sites criados, um botão para a adição rápida de um novo site e a opção de gerenciar os sites existentes. Além disso, estarão disponíveis informações sobre o domínio, usuário e o tipo de tecnologia utilizada:

Ao clicar em "Gerenciar" em um site, temos várias configurações divididas em abas clicáveis, cada uma contendo diversas seções de configuração.

Na aba "Definições", veremos as configurações do domínio, incluindo a localização da pasta raiz do site. Nesta seção de configuração de domínio, podemos alterar essa pasta para outra de nossa preferência:

Na seção de "Configuração de Usuário do Site", é possível modificar a senha do usuário e as chaves SSH:

Na seção "Configurações de PHP", é possível alterar a versão do PHP, a memória máxima de alocação, o tamanho máximo de upload de arquivos, entre outras configurações específicas:

Na seção "Velocidade da Página", podemos definir os parâmetros de comportamento do cache e optar por limpá-lo. Logo abaixo, há a opção de excluir o site:

Na aba "Vhost", encontraremos um editor de texto para configurar os parâmetros do NGINX (servidor web). Este arquivo de configuração é semelhante ao arquivo de configuração do Apache. Nesta seção, é possível ajustar todo o comportamento do NGINX em relação a este site.

Na aba "Banco de Dados", encontraremos as configuração do banco de dados escolhido durante a instalação, dividida em duas seções: "Bancos de Dados" e "Usuários de Banco de Dados". Nestas seções, podemos excluir ou gerenciar bancos de dados e usuários para o site:

Ainda na aba "Banco de Dados", ao clicar em "Adicionar Banco de Dados", podemos criar um novo banco de dados para uso no site, definindo o nome do banco de dados, o usuário e a senha:

Na mesma aba, ao clicar em "Usuário de Banco de Dados", podemos adicionar um novo usuário aos bancos de dados já existentes, configurando o nome do usuário, a senha, o banco de dados ao qual será adicionado e as permissões de acesso:

Aqui está a frase revisada:
Na aba "Varnish Cache", teremos as configurações do servidor de cache. Nesta seção, é possível ajustar o endereço do servidor de cache, o tempo de vida dos arquivos, o prefixo, as pastas a serem ignoradas e os parâmetros de exclusão.

Na aba "SSL/TLS", podemos configurar os certificados do site:

Ainda na aba "SSL", no botão ações, encontraremos duas opções: "Novo Certificado Let's Encrypt" e "Importar Certificado".

No menu "Novo Certificado Let's Encrypt", você terá a opção de adicionar os domínios para que os certificados sejam gerados:

No menu "Importar Certificado", você verá os campos onde pode preencher os dados dos certificados, como a Chave Privada, o Certificado e a Cadeia de Certificados

Na aba "Segurança", temos as seguintes seções: Bloqueio de IP, Bloqueio de Bots, Autenticação Básica e Cloudflare:

Na seção "Bloqueio de IP", ao clicarmos no botão "Adicionar IP", veremos o campo onde podemos adicionar o IP que quisermos bloquear:

Na seção "Bloqueio de Bot", ao clicarmos no botão "Adicionar Bot", veremos o campo onde podemos adicionar o nome do bot que quisermos bloquear:

Na seção "Autenticação Básica", teremos um botão do tipo switch para ativar a autenticação do site. Nesta seção, também podemos configurar o usuário, a senha e os IPs permitidos para acesso. Com essa configuração ativada, será necessário inserir o usuário e a senha cadastrados ao acessar o site, e qualquer computador com um IP fora da lista de IPs permitidos não conseguirá acessar:

Na seção "Cloudflare", você pode ativar o tráfego exclusivo pelos servidores da Cloudflare. A Cloudflare é uma plataforma que aprimora o desempenho e a segurança de sites e aplicações web, oferecendo:
- Análise e Monitoramento: Relatórios detalhados sobre tráfego e desempenho;
- Aceleração de Site: Melhoria na velocidade de carregamento;
- Segurança: Proteção contra ataques DDoS e fornecimento de criptografia SSL/TLS;
- Otimização de Tráfego: Redução da latência e otimização da entrega de conteúdo;

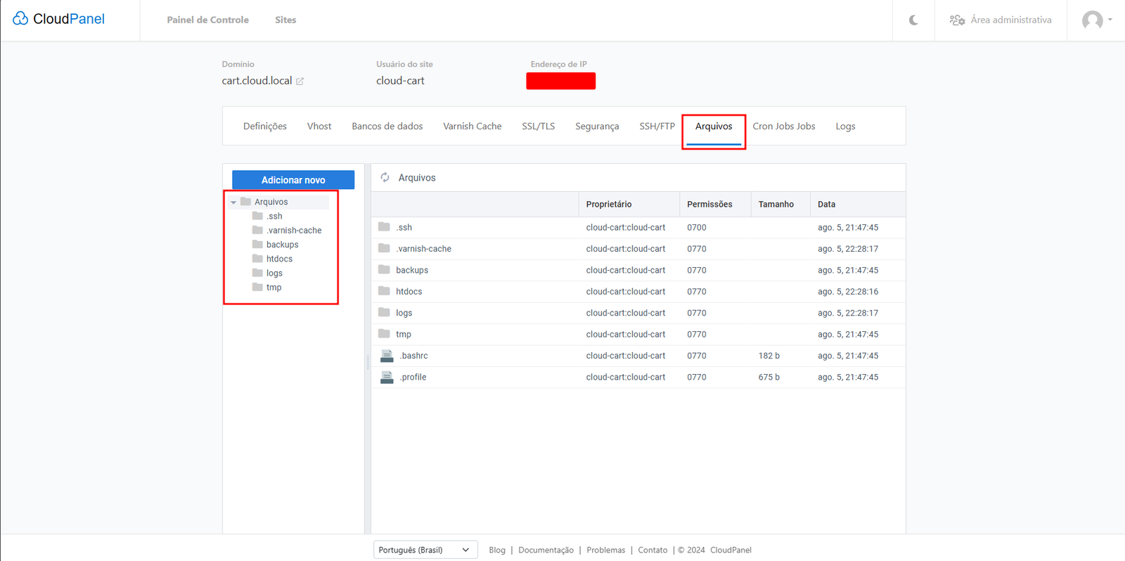
Na aba "Arquivos", você terá acesso às pastas do site. Nesta seção, à esquerda, está a estrutura de pastas:

Na parte superior da seção, há um botão para atualizar a lista de arquivos

Logo abaixo, há um cabeçalho que define o tipo de informação exibida na coluna, como proprietário, permissões, tamanho e data de criação da pasta

Ao clicar com o botão direito do mouse sobre uma pasta, você verá um menu com as opções disponíveis para a pasta, como alterar as permissões, compactar, copiar, recortar, colar, renomear e excluir

Ao clicar com o botão direito do mouse sobre os arquivos, você terá uma opção extra, que é "Baixar". Para arquivos de texto e configurações, também estará disponível a opção de "Editar o arquivo"

Ao usar a opção "Editar", você terá acesso a um editor de texto simples para fazer alterações em códigos. Após realizar as edições, utilize o botão "Salvar" para aplicar as alterações

Na aba "Cron Jobs", você pode agendar tarefas para o site, permitindo a execução automática de comandos e scripts em intervalos de tempo regulares

Ao clicar em "Adicionar Cron Job", você verá opções de modelos com configurações de tempo predefinidas. Abaixo, é possível ajustar os parâmetros de tempo de forma granular. No campo "Comando", você pode escolher a pasta onde o comando desejado será executado

Na aba "Logs", você pode acessar os logs do site. Aqui, é possível escolher entre os logs do NGINX e os logs do tipo de tecnologia escolhida na criação do site, como PHP, Node.js, Python ou HTML estático. Você pode selecionar o arquivo de log desejado e definir o número de linhas a serem exibidas na tela

Área administrativa
Na barra superior geral temos a área administrativa onde podemos geranciar as configurações do Cloud Panel:

Ao clicarmos na "Área Administrativa", seremos redirecionados para a tela de configurações do CloudPanel, onde encontraremos o menu de usuários do sistema:

Ao clicar no botão "Adicionar Usuário", veremos os campos necessários para criar um novo usuário no CloudPanel. Além das informações padrão, como nome de usuário, e-mail, nome, sobrenome e senha, há parâmetros adicionais importantes, como o "Status do Usuário" (ativo ou inativo) e a "Função", onde podemos escolher entre perfis de permissão: Admin (admin global do CloudPanel), Usuário (somente leitura) ou Administrador de Site. Em seguida, é possível selecionar o fuso horário e os sites aos quais o usuário terá acesso:

Na aba "Eventos", encontraremos uma lista dos eventos do sistema, incluindo a data e horário, o usuário que gerou o evento e o tipo de evento:

No canto superior direito, podemos selecionar o período para filtrar os eventos:

Na aba "Instâncias", temos a opção de reiniciar todos os serviços e duas seções: "Serviços" e "Definições". Na seção de "Serviços", encontraremos todos os serviços em execução, como MySQL, NGINX, as versões do PHP e o cache do sistema:

Na seção de "Definições", no campo "Configurações de ProFTPD", podemos definir o intervalo de IPs ou sub-redes que terão acesso ao FTP do CloudPanel. Em "Configurações da Instância", é possível definir o fuso horário geral padrão do sistema:

Na aba "Backups", podemos selecionar os destinos para realizar backups remotos. As opções disponíveis são:
- Amazon S3;
- Wasabi;
- Digital Ocean Spaces;
- Dropbox;
- SFTP;
- Configurações Rclone Personalizada;
- Google Drive;

Na aba "Segurança", temos duas seções: "Firewall" e "Autenticação Básica":

Na seção "Firewall", você pode gerenciar as regras do firewall do servidor, podendo adicionar ou excluir regras conforme necessário:

Ao clicar no botão "Adicionar Regra", você será levado aos campos de configuração da regra, onde podemos definir:
Tipo de protocolo onde temos as seguintes opções:
- SSH/SFTP;
- FTP;
- ProFTPD Passive Ports;
- Elasticsearch;
- MySQL;
- HTTP;
- HTTPS;
- CloudPanel;
- Pesonalizado;
- Faixa de portas;
- Tipo de IP da fonte;
- Personalizado;
- Qualquer fonte IPV4;
- Qualquer fonte IPV6;
- Meu IP;
- IP;
- Descrição;

Na seção "Autenticação Básica", podemos ativar um login adicional antes do acesso ao CloudPanel, proporcionando uma camada extra de segurança:

Na aba "Definições", temos duas seções: "Geral" e "Servidores de Banco de Dados". Na seção "Geral", você pode configurar o domínio ao qual o servidor CloudPanel responderá. Ao inserir o domínio, o CloudPanel gerará automaticamente um certificado Let's Encrypt para o servidor:
Esta configuração é diferente da definição de domínio individual para sites. Se você inserir um domínio inexistente ou que esteja restrito à sua rede local (ou seja, um domínio não registrado na internet), o CloudPanel não conseguirá concluir a configuração e retornará um erro. Isso ocorre porque o Let's Encrypt verifica os registros DNS na web para gerar o certificado. Se o domínio for inexistente ou estiver restrito à sua rede local, o serviço não conseguirá encontrar um domínio válido apontando para o endereço do servidor, resultando no erro. Se você estiver executando o CloudPanel em sua rede local, deixe este campo em branco.

Na seção "Servidores de Banco de Dados", você pode visualizar o servidor de banco de dados configurado durante a instalação do CloudPanel. Nesta seção, é possível ver informações como o endereço do servidor, o motor do banco de dados, a porta de acesso, o status do servidor (ativo ou inativo) e as ações disponíveis:
A opção "Ativar" só aparecerá se o CloudPanel tiver mais de um servidor de banco de dados configurado.
O CloudPanel suporta apenas um servidor de banco de dados ativo por vez, mas permite o cadastro de vários servidores para ativação posterior

Ao clicar no botão "Adicionar Servidor de Banco de Dados", você verá os campos de configuração para um novo servidor, incluindo endereço IP, nome de usuário, senha de acesso, porta e certificado (sendo este último opcional):

Ao clicar na aba "Suporte", você será redirecionado para a página de contato do CloudPanel. Aqui, você encontrará links para o servidor Discord da equipe do CloudPanel, o formulário de contato para a equipe de vendas, o formulário para se tornar um parceiro e a documentação oficial:

Suporte e Comunidade
O suporte ao usuário no CloudPanel é oferecido de forma abrangente, com várias opções para ajudar os administradores a resolver problemas e gerenciar seus servidores de maneira eficiente:
- Documentação Detalhada: A documentação oficial do CloudPanel fornece guias e tutoriais completos, com instruções passo a passo para instalação, configuração e manutenção do painel. Além disso, cobre as melhores práticas de segurança e otimização de performance. Acesse a Documentação para obter todos os detalhes.
- Comunidade e Fórum: A comunidade de usuários do CloudPanel tem à disposição um canal no Discord, onde é possível compartilhar experiências, trocar soluções e colaborar na resolução de problemas comuns. Além disso, muitos erros reportados são rapidamente resolvidos e integrados em futuras atualizações. Para participar, acesse o canal do Discord.
- Comunidade e Fórum: A comunidade de usuários pode compartilhar experiências e soluções no Discord, facilitando a resolução de problemas comuns. Muitos erros relatados são tratados com soluções em futuras atualizações. Link para o canal do Discord.
- Suporte Profissional: Para clientes que precisam de suporte técnico especializado, o CloudPanel oferece planos pagos com assistência dedicada. Esses planos incluem atualizações regulares, monitoramento constante e intervenção imediata para garantir o funcionamento ininterrupto dos servidores. Para mais informações, acesse a página de Parceiros ou entre em contato pelo e-mail: contact@cloudpanel.io.
Conclusão
O CloudPanel se apresenta como uma solução robusta e acessível para gestão de servidores na nuvem. Sua interface amigável, aliada a recursos avançados como suporte para múltiplos bancos de dados e plataformas, o torna ideal tanto para iniciantes quanto para usuários mais experientes. A flexibilidade que o painel oferece facilita a automação e o gerenciamento eficiente dos recursos de infraestrutura, otimizando o desempenho e a segurança dos servidores.
Esta querendo Utilizar o Cloud Panel no seu servidor ?
Veja nosso post sobre como instalar o GLPI no Cloud Panel e eleve seu gerenciamento de TI a um novo nível!
Como Instalar o GLPI no CloudPanel
Acompanhe também quais as novidades da nova versão LTS do Ubuntu Server!
Ubuntu 24.04 LTS Server